SA02 - Data processing services used by a Participant
To help understand the content of this document, readers should familiarize themselves with the key definitions and actors.
Overview
This supporting activity serves solely as a functional container for a set of data processing services offered through the Simpl platform. It is expected that services will be incrementally added to the process to cover the full data lifecycle, from preparation and transformation to analysis and beyond, enabling both Providers and Consumers to interact with datasets in a structured and governed manner. While this supporting activity does not aim to define specific workflows, it is intended to present, at a high level, the scope of the data processing services it refers to.
Simpl currently provides two data processing services used by Participants (both Provider and Consumer) according to their specific needs. Additional services are planned for future introduction.
These services will be made available in the Simpl-Open agent. Some services will be pre-installed (i.e. deployed together with the Simpl-Open agent), others can be added by the participants or identified in the application catalogue.
Services expected to be relevant across multiple usage patterns will be provided as pre-installed, whereas more specialised services will be identified in the application catalogue.
The currently offered services are:
1. Pseudonymisation and anonymisation service
This service supports Participants (either Provider and Consumer) in protecting personal data, as well as business-critical information, confidential datasets, and other sensitive records, by enabling the application of a range of data protection techniques.
Pseudonymisation allows for reversible transformations, making it possible to re-identify data subjects when justified, through the use of securely managed auxiliary information. Anonymisation, on the other hand, ensures that data is irreversibly transformed in such a way that no direct or indirect link to the original data subjects remains.
Actors
The following actors are involved:
- Participant (Provider and Consumer)
Assumptions
The following assumptions are made:
- The pseudonymisation and anonymisation service allows users to balance data protection with data utility by selecting and applying the most appropriate techniques based on their operational needs. However, users retain full responsibility for making informed decisions on the data to be processed and the techniques to be used, validating the effectiveness of the chosen methods, and managing any associated risks, as the service provides support but does not replace expert judgment.
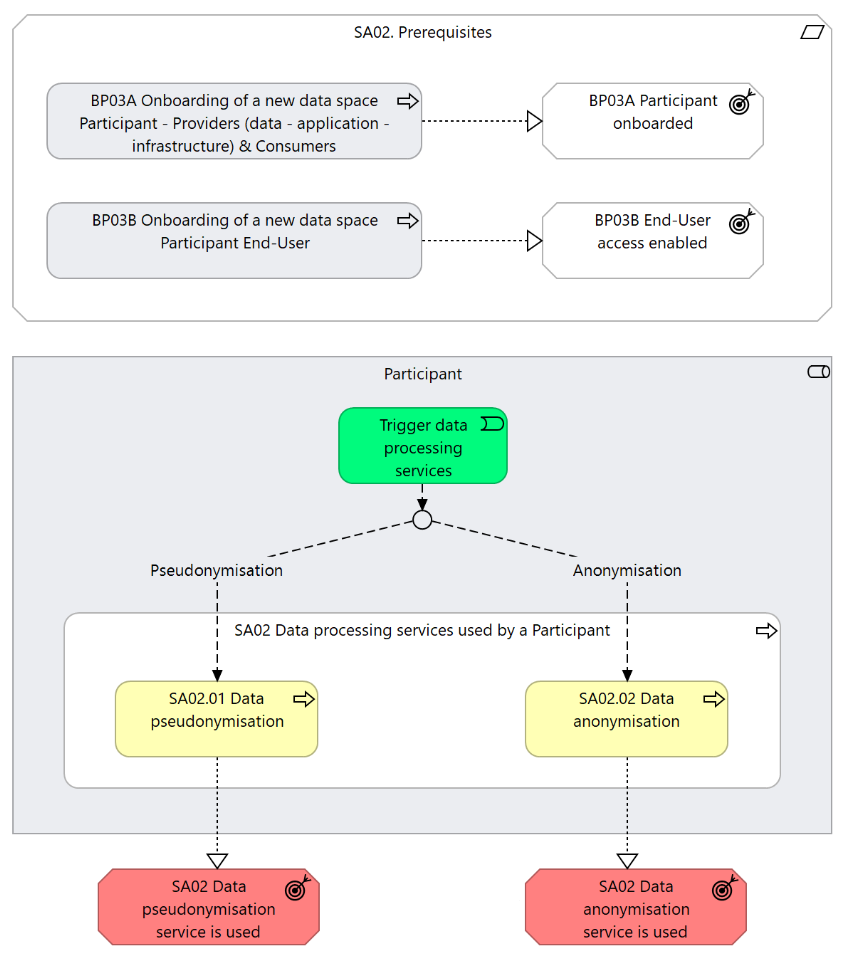
Prerequisites
The following prerequisites must be fulfilled:
- Participant onboarded: The Participant should have successfully completed the onboarding business process (Business Process 3A);
- End user authenticated & authorised: The End-User is authenticated and has the appropriate role and permissions to perform the steps in the process (Business Process 3B).
Details
The following shows the details business process diagram and gives the step descriptions.

Trigger data processing services
The Participant (either Provider or Consumer) decides to use one of the available data processing services offered by Simpl, based on their operational needs.
SA02.01 Data pseudonymisation
The Participant (either Provider or Consumer), after evaluating dataset and the context of use, decides to apply a pseudonymisation technique on the dataset. This technique can either be configured by the Participant at the moment of execution or applied based on a previously defined configuration.
SA02.02 Data anonymisation
The Participant (either Provider or Consumer), after evaluating dataset and the context of use, decides to apply an anonymisation technique on the dataset. This technique can either be configured by the Participant at the moment of execution or applied based on a previously defined configuration.
Outcomes:
- The Participant (either Provider or Consumer) used the data pseudonymisation service.
- The Participant (either Provider or Consumer) used the data anoonymisation service.
| Supporting Activity | Status: Proposed |
High Level Requirements
2.1 - Participant - pseudonymises a dataset
Simpl shall provide a service that allows a Participant ...2.2 - Participant - anonymises a dataset
Simpl shall provide a service that allows a Participant ...
Please log in or sign up to comment.