SA03 - Credentials actions by the Governance Authority
To help understand the content of this document, readers should familiarize themselves with the key definitions and actors.
Overview
The Governance Authority is responsible for managing Participant credentials within the data space. One of their operational tasks is to manage the credential lifecycle, ensuring that access rights remain aligned with regulatory and operational requirements (defined in Business Process 1 - Define the data space governance).
To enable the tracing of the actions of the Governance Authority representative performing them, the concept of "mandates" is introduced: these serve as the official approval that a specific credentials action can be taken by a Governance Authority representative who has the specific role required for performing this action. The entire process for obtaining these mandates shall be supported by, for example, the use of a ticketing system, but every Governance Authority is free to manage the workflow based on the rules they define internally.
Before the execution of any credential action (like revocation or suspension), careful consideration should be given to analysing the potential impact on ongoing agent-to-agent interactions within the data space, which varies depending on how the Governance Authority manages these decision workflows (e.g., via ticketing system, paperwork, or other mechanisms). The outcome of these workflows is considered, in the scope of this business process, as an external decision procedure.
Once the mandate is defined and received, the possible actions related to credentials are:
Revoking
The credentials of the selected Participant are revoked so that their actions inside the data space are blocked.
Once the Participant credentials are revoked, the Participant can no longer operate within the data space. This means that any data exchange, service consumption, or any other interaction requiring authentication within the data space will be blocked. The Participant will remain in this non-operational state until the credentials are re-activated, or renewed if they would expire in the meantime.
Suspending
The credentials of the selected Participant are on hold so that their actions requiring authentication are temporarily blocked.
Once the Participant credentials are suspended, the Participant can temporarily not operate within the data space. The Participant will remain in this non-operational state until the credentials are re-activated, or renewed if they would expired in the meantime.
Re-activating
Suspended credentials of the selected Participant are restored to full functionality, allowing the Participant to operate in the data space with the same access rights and capabilities they had prior to the suspension.
Once the Participant credentials are re-activated, the Participant can start to operate within the data space, functioning like before the suspension of the credentials.
Renewing
The credentials of the selected Participant are issued by the Governance Authority so that a Participant representative can take and upload them into the Participant agent.
Once the Governance Authority renews a Participant's credentials, the Participant whose credentials are renewed can manually upload the new credentials into their agent. If the Governance Authority configures an automatic renewal process for a Participant, the upload process is performed automatically by the Participant's agent.
Editing a Participant's identity attributes assignment
The identity attributes assigned to a Participant are updated to reflect changes in their permissions or status within the data space.
Once the Governance Authority updates a Participant's identity attributes, the new assignment takes effect, influencing the Participant's access rights and interactions within the data space.
Actors
The actors involved in this process are:
- Governance Authority representatives with the role required to manage the credentials.
- Participant representative with the role to administer agent-to-agent communication configurations.
Assumptions
The following assumptions are made:
- The Governance Authority has defined the rules describing how the mandates trigger the process actions.
- The Governance Authority has defined the role that enables performing credential actions, and the role is assigned to a Governance Authority representative.
- The role of accessing Participant management functionalities is assigned to a Governance Authority representative.
- The Participant whose credentials are the target of an action has been onboarded and, depending on the mandate, meets one of the following conditions:
- Holds valid credentials, allowing for credential suspension.
- Holds credentials that are valid, suspended, or revoked, allowing for credential renewal.
- Holds suspended credentials, allowing for credential re-activation.
- Holds credentials that are not yet revoked, allowing for credential revocation.
- There is a formal mandate (the result of a decision-making process managed and defined by the Governance Authority outside of this process) to proceed with a particular action:
- a mandate to revoke a Participant's credentials will enable the revocation subprocess (SA03.01).
- a mandate to suspend a Participant's credentials will enable the suspension subprocess (SA03.02).
- a mandate to re-activate a Participant's credentials will enable the re-activation subprocess (SA03.03).
- a mandate to edit a Participant's assigned identity attributes will enable the edit of identity attributes subprocess (SA03.04).
- a mandate to renew a Participant's credentials will enable the credentials renewal subprocess (SA03.05).
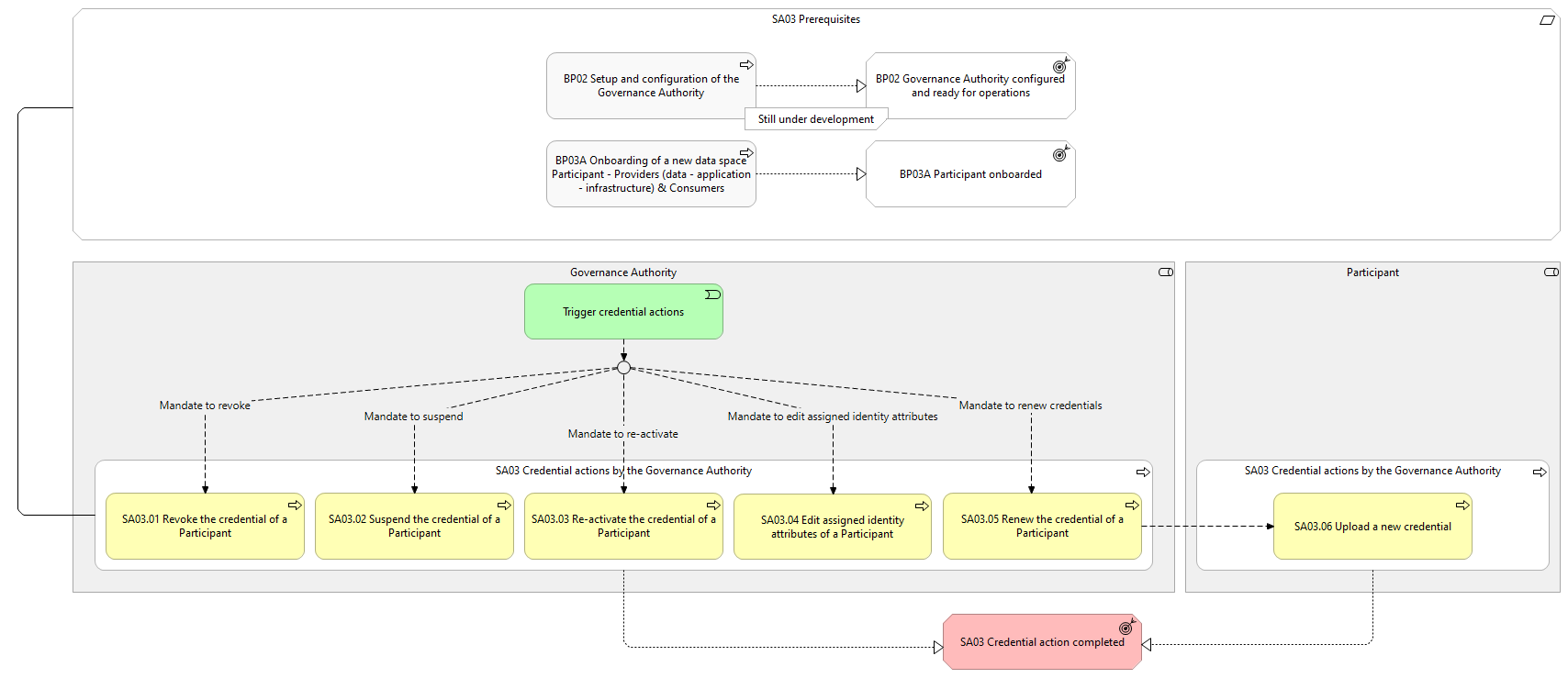
Prerequisites
The following prerequisites must be fulfilled:
- Data space is configured: The Simpl-Open agent is installed and the Governance Authority is ready for operations (Business Process 2). The communication security settings are configured and the Governance Authority ID/Trust is configured (e.g. ensuring tier2 communication security and identity management between Participants) (BP02.01 - Configure ID/Trust security solution).
- Provider onboarded: One ore more Providers must be successfully onboarded (Business Processes 3A).
Details
The following shows the detailed business process diagram and gives the step descriptions.

Trigger Credential operation change
The Governance Authority representative initiates the specific action for which a mandate was received.
SA03.01 Revoke the credential of a Participant
The Governance Authority representative identifies the Participant whose credentials must be revoked and then revokes them so that their future actions using these credentials inside the data space are permanently blocked.
SA03.02 Suspend the credential of a Participant
The Governance Authority representative identifies the Participant whose credentials must be suspended and then suspends them so that their future actions inside the data space are temporarily blocked.
SA03.03 Re-activate the credential of a Participant
The Governance Authority representative identifies the Participant whose credentials must be re-activated and then re-activate them so that their future actions inside the data space are restored as they were before the suspension.
SA03.04 Edit assigned identity attributes of a Participant
The Governance Authority representative identifies the Participant whose identity attributes have to be edited and then edit them so that the new assignment will take effect.
SA03.05 Renew the credential of a Participant
The Governance Authority representative identifies the Participant whose credentials must be renewed and then issues new credentials for the Participant and makes it available to the Participant to be installed.
SA03.06 Upload a new credential
The Participant whose credentials are renewed uploads the issued credentials so that their future actions that require authentication inside the data space continue.
Outcomes
- Credential action completed: Depending on the scenario, following outcomes are achieved with the completion of the credential action:
- The Governance Authority has revoked the credentials of a Participant, and thereby permanently blocking all future actions with these credentials (SA03.01).
- The Governance Authority has suspended the credentials of a Participant, and thereby temporarily blocking all future actions with these credentials (SA03.02).
- The Governance Authority has re-activated the credentials of a Participant, and thereby restoring all future actions with these credentials as before the suspension (SA03.03).
- The Governance Authority has edited the identity attributes of a Participant (SA03.04).
- The Governance Authority has renewed the credentials of a Participant, and the Participant has uploaded the new credentials, and thereby activating all future actions with these credentials (SA03.05 and SA03.06).
| Supporting Activity | Status: Proposed |
High Level Requirements
3.1 - Participant management
Simpl shall offer the Data Space Governance Authority with managerial ...
Please log in or sign up to comment.